RoomDB ist eine Bibliothek die es ermöglicht Apps leicht um eine Datenbank zu erweitern. RoomDB verwendet als Datenbank SQLite
Architektur

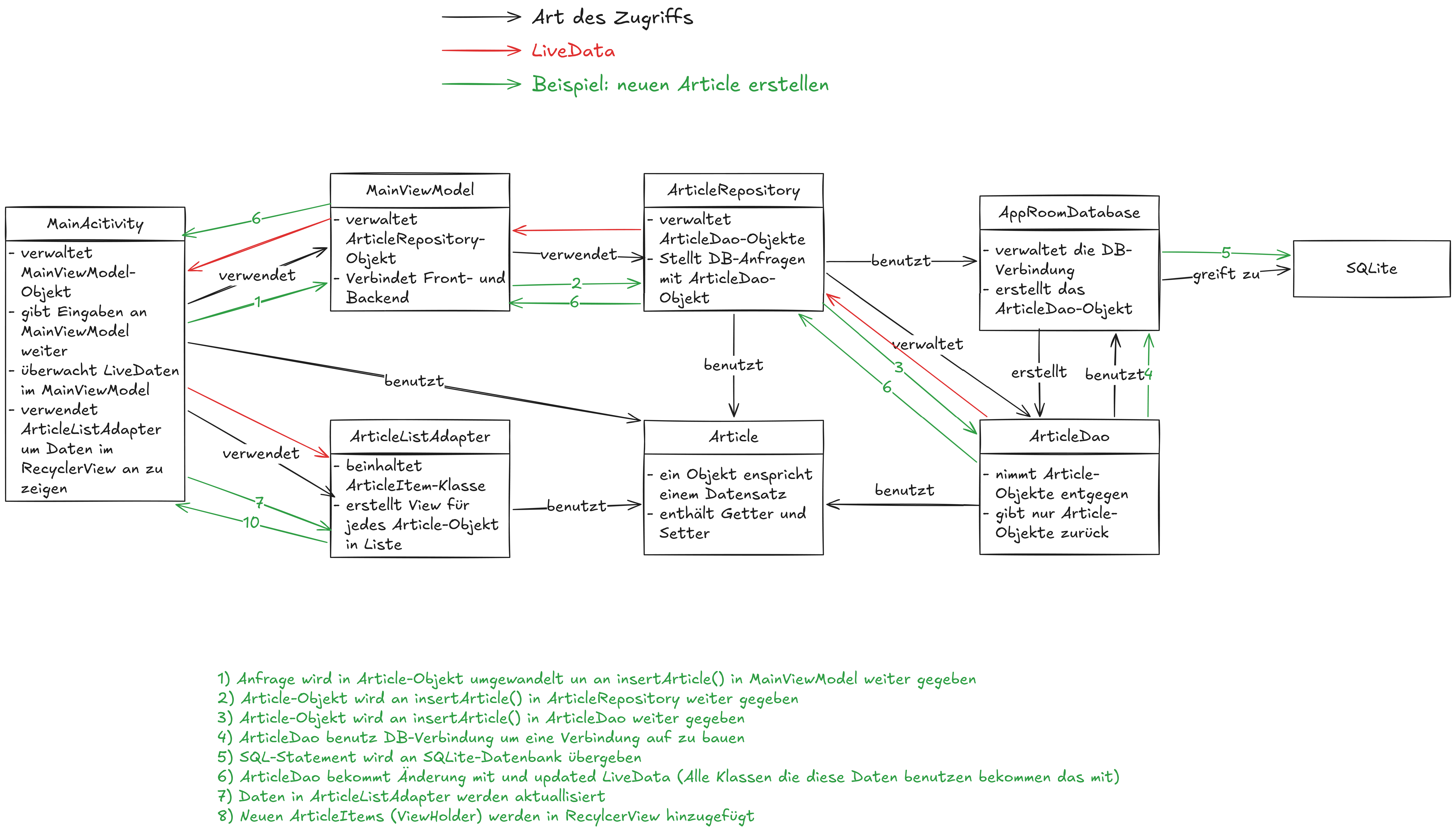
User Interface
Hier werden alle Views für die Interaktion bereit gestellt. Sie dient als Benutzerschnittstelle.
UI-Controller
Diese Schicht dient als Schnittstelle zwischen User Interface und den Schichten darunter. Es gibt die Eingaben weiter an die unteren Schichten weiter und aktualisiert die UI wenn sich was in der Datenbank ändert.
ViewModel
Hier wir die Trennung von UI und Datenmodel mit seiner Logik umgesetzt. Das ViewModel kennt keine Bestandteile des UI-Controller. Wenn der UI-Controller Daten benötigt werden sie von dieser Schicht geholt.
Das ViewModel-Objekt bleibt im Speicher auch wenn der UI-Controller im Rahmen desneu erstellt wird.
Repository
Das Repository verwaltet Daten aus externen Datenquellen wie z. B. Datenbanken oder Web-Services. Diese Klasse verwaltet die Kommunikation zu den verschiedenen Quellen.
LiveData, Observer, View
LiveData-Objekte ermöglichen es innerhalb des ViewModels werte zu beobachten (Observer). Diese beobachtbaren Objekte können andere Objekte über Änderungen informieren. Dadurch kann die UI sich immer aktualisieren wenn die Daten im ViewModel sich ändern.
RoomDB Bibliothek

- Das Repository interagiert mit der Room Datenbank um auf die Datenbankinstanz zu zugreifen
- Das Repository erstellt Entitäten und befüllt diese mit Daten bevor sie an dieDAOweiter gegeben wird.
- Das Repository sendet Entitäten an die DAO um Entitäten einzufügen/bearbeiten oder nimmt welche entgegen als Ergebnis Suchanfragen.
- Wenn die DAO Daten hat, die an das Repository gegeben werden sollen werden diese in Entitäten verpackt
- Die DAO interagiert mit der Room Database um Datenbankvorgänge zu initiieren und Ergebnisse zu verarbeiten
Repository
Wie bereits erwähnt, enthält das Repository den Code um die Daten aller Datenquellen zu verarbeiten. Dadurch wird vermieden das der UI-Controller oder das ViewModel direkt auf Datenquellen zugreifen müssen.
Room-Database
Dieses Objekt stellt eine Schnittstelle zwischen SQLite-Datenbank und Code bereit. Dabei sollte pro App maximal eine Room-Database vorhanden sein.
DAO
Das DAO enthält alle SQL-Anweisungen die das Repository benötigt um Daten in der SQLite-Datenbank zu manipulieren. Die Zuordnung erfolgt über Annotationen bei den entsprechenden Methoden.
Entitäten
Für jeden Entitätstypen wird eine Klasse erstellt. Diese Klasse enthält das Schema für jede Tabelle innerhalb der Datenbank. (Tabellenname, Spaltenname, deren Datentyp, Primärschlüssel)
Zudem enthält jede Entität Getter und Setter über die später die Daten extrahiert werden können.
Die Daten welche die DAO an das Repository zurück geben haben die Form einzelner Instanzen dieser Klasse.
Wenn das Repository neue Datensätze schreiben muss erstellt es zuerst eine Entität und übergibt diese an das DAO.