Kryptografie dient zur geheimen Kommunikation gegen unbefugte Entschlüsselung und die Informationsgewinnung aus verschlüsselten fremden Nachrichten. Dadurch sollen also Daten sicher versendet und Empfangen werden. Kryptografie schützt die Schutzziele:
- Vertraulichkeit
- Integrität
- Authentizität
Verschlüsselungsverfahren
Verschlüsselungsverfahren schützen NUR die Vertraulichkeit!
Symmetrisch

| Vorteile | Nachteile |
|---|---|
| schnell | Schlüssel austausch Problem |
| sicherer nach Schlüsselübertragung | |
| Verfahren: AES, DES, 3DES |
Asymmetrisch

| Vorteile | Nachteile |
|---|---|
| kein schlüssel austausch Problem | langsam (1000 - 10000 mal) |
| Angreifer versuche aus Public Key den Private Key zu berechnen | |
| Verfahren: RSA, Elgamal-Kryptosystem |
Hybrid

| Vorteile | Nachteile |
|---|---|
| Schnell | aufwendig |
| keine austausch Problem | |
| Verfahren: SSH, HTTPS, SSL/TLS |
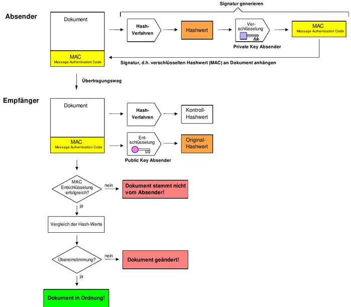
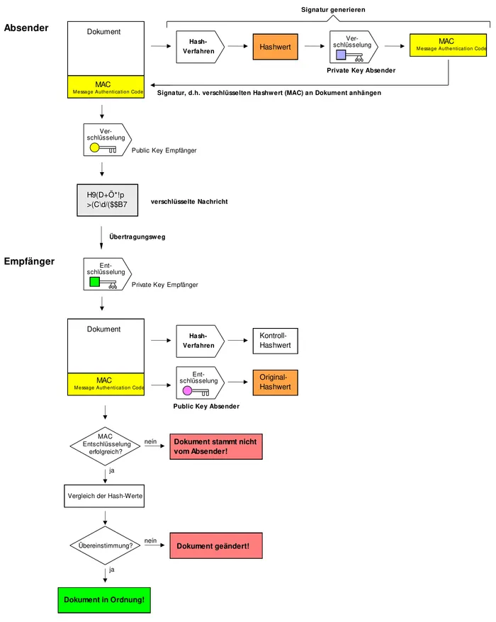
Digitale Signatur
Digitale Signatur schützt NUR die Integrität und Authentizität!
Digitale Signatur kombiniert mit Verschlüsselung
